Bienvenue مرحبـــــا بكم

Menu principal القائمـــة الرئيسيـــة

إعلانات رئيسية

Dessin Indutriel & DAO

Géométrie de l'espace 2 الهندسة الوصفية

_______ Examens et corrigés _______
Examen de rattrapge de GD2 (S2 - 2014)
Corrigé de l'examen de rattrapage de GD2 (S2 - 2014)

Equipement du bâtiment 1 تجيهيزات البناية

II.2. Isolation thermique
Bilan thermique et puissance de chauffage (Exercice corrigé)
 
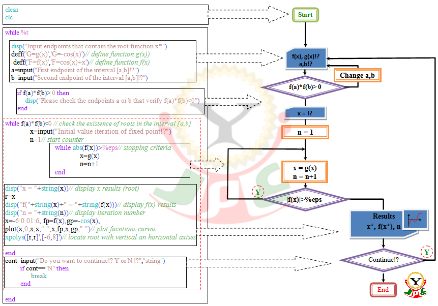
Méthode du point fixe - Organigramme & Programme PDF Imprimer Envoyer
Écrit par Administrator   
Jeudi, 07 Mai 2020 22:27

Méthode du point fixe - Organigramme & Programme (en ébauche).

Méthode du point fixe - Ogranigramme et programme

Mise à jour le Jeudi, 07 Mai 2020 22:49
 
مرحبا بكم - زيارتكم دعم لنا
عمر الحاج، 2010

OMAR EL-Hadj - 2010

Copyright © 2026 Joomla : Projects & Application. Tous droits réservés.
Joomla! est un logiciel libre sous licence GNU/GPL.
 

Identification الدخـــــول

____________________________



____________________________

Menu Utilisateur

Administrateur

سبــــر آراء Sondage

لأي سبب يعزى ضعف مستوى الجامعة؟
 

المتواجدون حاليـا Qui est en ligne ?

Nous avons 12 invités en ligne

Statistiques إحصائيــــــات

Membres : 5
Contenu : 80
Liens internet : 14
Affiche le nombre de clics des articles : 491992
mod_vvisit_countermod_vvisit_countermod_vvisit_countermod_vvisit_countermod_vvisit_countermod_vvisit_counter
mod_vvisit_counterToday16
mod_vvisit_counterYesterday6
mod_vvisit_counterThis week70
mod_vvisit_counterLast week83
mod_vvisit_counterThis month70
mod_vvisit_counterLast month950
mod_vvisit_counterAll days246511